JSON is a formatted string used to exchange data. Since it's text-based, it can be used by most languages and libraries like Dojo, jQuery, and PHP. In many applications, server-side code like a PHP page will run a query and return a JSON string (rather than HTML) for use by a JavaScript library. For example, a query of a list of services containing codes and descriptions will be used in a select-type UI control.
The format of JSON is simple. Like XML, data is mixed with additional information describing the data. In a simple case, this JSON returns a two-item list.
{items=[
{Code: SWI, Description: "Swimming Pool"},
{Code: PET, Description: "Pets"}
]}
The various brackets and braces are easy to form, but if you have an input source like a text file or spreadsheet containing thousands of entries, it can be time consuming to covert this.
This is where Talend Open Studio can help.
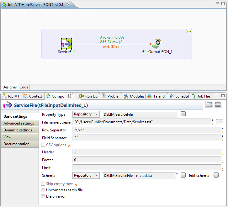
Using a simple two-stage job, you can feed a text file into a special Talend component, tFileOutputJSON. The text file contains two columns of data: Service_Code and Service_Description.
Service Code,Service Description PET,Pets Allowed SWI,Swimming Pool TEN,Tennis Court DRY,Dry Cleaning INT,Internet Access WIF,WIFI Internet Access FIT,Fitness Room CON,Concierge
![]() |
| Talend Excel to JSON with Excel File Properties Showing |
![]() |
| Talend Excel to JSON with JSON File Properties Showing |
And here's the JSON output
{"data":[
{"Service_Description":"Pets Allowed","Service_Code":"PET"},
{"Service_Description":"Swimming Pool","Service_Code":"SWI"},
{"Service_Description":"Tennis Court","Service_Code":"TEN"},
{"Service_Description":"Dry Cleaning","Service_Code":"DRY"},
{"Service_Description":"Internet Access","Service_Code":"INT"},
{"Service_Description":"WIFI Internet Access","Service_Code":"WIF"},
{"Service_Description":"Fitness Room","Service_Code":"FIT"},
{"Service_Description":"Concierge","Service_Code":"CON"}
]}
Although most apps can produce JSON using server-side code, consider publishing data sets that don't change frequently using Talend. HTML files servered up by a web server like Apache is extremely fast. The files can be replicated all over the Internet too. If you're dealing with a lot of reference data, infrequently refreshed data sets, or other lists, a few well-placed Talend jobs can get your Javascript developers coding.


Is there a way to create a metadata schema for the repository using a json formatted file for input?
ReplyDeleteThanks
A "File JSON" item in the Repository > Metadata list sounds very useful. I haven't worked on extending the Repository, but will add some blogs posts in the future on the Repository.
ReplyDeleteOne strategy could be to define a "Generic schema" and build a JSON custom component around that. The schema will provide the list of fields and a custom component can interpret that list, possibly handling the nesting using a special field/path notation (for example, "contact/email"). This pushes the Mapping of today's tFileInputJSON to the metadata
If you select an approach for your particular problem, please post an update. I'd like to hear about it.